With the continuous advancement of intelligence and automation in power systems, the Digital Substation has become a mainstream direction in modern grid development. At its core, the IEC 61850 standard enables interoperability and automated configuration of Intelligent Electronic Devices (IEDs). In this process, the import of the Substation Configuration Description (SCD) file and the visualization of IED information play a critical role.
An SCD file, based on the IEC 61850 standard, is a comprehensive substation configuration file that describes all IEDs in a substation, including their communication parameters, logical connections, datasets, and GOOSE/SV configurations. It is generated by a System Configuration Tool (SCT) through the integration of multiple ICD (IED Capability Description) and SSD (System Specification Description) files.
Automated IED Recognition: Upon importing an SCD file, the system automatically identifies each IED’s model, communication parameters, dataset configuration, and more, minimizing manual configuration.
Rapid Deployment of Logic Relations: The SCD file contains complete GOOSE, MMS, and SV communication logic, which can be deployed across devices with a single import.
Standardization for Error Prevention: IEC 61850’s standardized data modeling and naming conventions improve consistency and reduce human error.
Support for Secondary Development and Testing: SCD files can also be used in virtual simulation, system debugging, and automated testing platforms, significantly improving engineering efficiency.
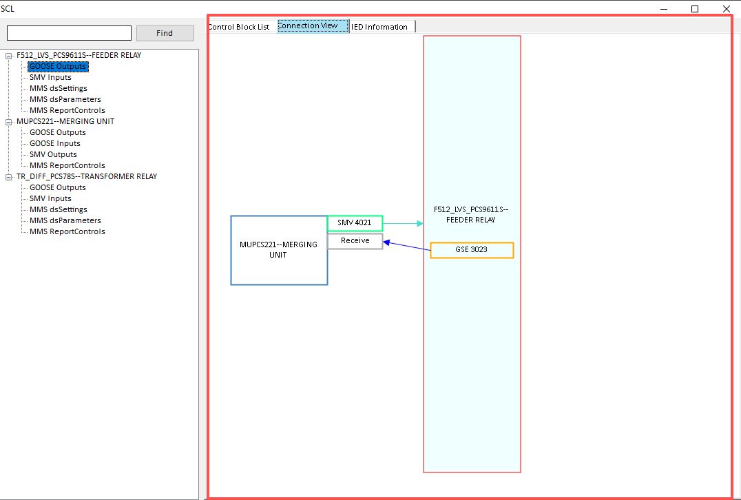
Graphical Topology View: Displays a clear network topology based on primary equipment structure and IED layout, facilitating device relationship analysis.
Communication Path Tracing: Visualizes publishing and subscribing paths for GOOSE, SV, and MMS messages, with support for real-time link monitoring.
Data Object Browser: Provides a hierarchical browser to view LN (Logical Node) and DO (Data Object) information within each IED, enabling quick access.
Interactive Configuration Interface: Supports drag-and-drop or point-and-click operations for configuring or modifying GOOSE connections and dataset bindings, enhancing user experience.
Improved Engineering Efficiency: Engineers can configure and verify systems directly via an intuitive interface without manually parsing complex XML structures.
Simplified Debugging and Maintenance: During testing or operation, communication states between devices can be directly monitored, enabling fast fault or misconfiguration localization.
Enhanced Collaboration: Different roles—such as protection engineers, communication engineers, and O&M staff—can all understand the system architecture via a unified platform, reducing communication overhead.
Dynamic Data Monitoring: Advanced visualization systems support real-time monitoring of IED status and data changes, enabling online analysis and diagnostics.
Stream Control Block List: Displays the APPID contents of SV and GOOSE publishing/subscribing for each IED.

Interconnection Map of Stream Control Blocks: Provides a clear and simple diagram showing APPID associations between SV and GOOSE streams.

IED Information List: Allows users to view device type, manufacturer, software version, and other details.

Substation Design Stage: Enables rapid construction and verification of IED configuration logic.
Engineering Testing & Commissioning: Provides real-time monitoring of GOOSE/SV communication paths and status.
Operation & Fault Handling: Allows quick localization of equipment or communication anomalies.
Training & Demonstration: Offers a graphical representation of information exchange processes between IEDs.
.png)